Configuration
As long as the default marshaller is used (which is recommended), there is no need to change the configuration of the client .
The configuration file for the server is server/src/main/java/META-INF/applicationContext.xml. It consists of the configuration of
- the backends, where the physical data will be stored,
- the volatile logic interface on top of the backends,
- replication using these interface to build up a replication tree,
- the front end, and
- the user interface.
The configuration of the user interface (i.e. the configuration of the RESTController) should be configured in the file server/web/WEB-INF/dispatcher-servlet.xml.
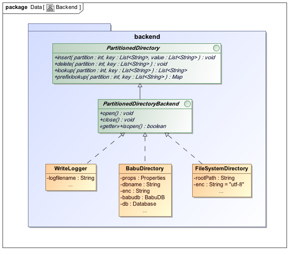
Backends
An arbitrary number of backends can be configured. Note that at least one local backend has to be configured, where all read request are handled.

Inserting a bean tag with a new unique id and the parameter class telling which type of backend to create defines a new backend. Within the bean tag, the backend specific properties are set with property tags. Since version 0.1.0, there are three different types of backends, namely
- BabuDirectory using BabuDB as physical storage,
- FileSystemDirectory using a file system directory as physical storage and
- WriteLogger, using a file on the disk to log all write requests.
The WriteLogger backend is a write-only backend and cannot be used for read requests within the VolD service. It directly writes into a log file that should be accessed using standard file system commands.
BabuDirectory
The following entry creates a BabuDirectory backend with the id UNIQUEID. The database named DBNAME is stored in the directory /path/to/db whereas its log files are stored in /path/to/db/logs. The data is written asynchronously and all incoming data is interpreted as utf-8 encoded.
<bean id="UNIQUEID" class="de.zib.vold.backend.BabuDirectory">
<property name="databaseName" value="DBNAME" />
<property name="dir" value="/path/to/db" />
<property name="logDir" value="/path/to/db/logs" />
<property name="sync" value="ASYNC" />
<property name="enc" value="utf-8" />
</bean>
FileSystemDirectory
The following entry creates a FileSystemDirectory backend with the id UNIQUEID. The physical data is stored in the directory /path/to/fsd and the incoming data is interpreted as utf-8 encoded.
<bean id="UNIQUEID" class="de.zib.vold.backend.FileSystemDirectory">
<property name="rootPath" value="/path/to/fsd" />
<property name="enc" value="utf-8" />
</bean>
WriteLogger
The following entry creates a WriteLogger backend with the id UNIQUEID. All write requests are logged in the file /path/to/log/file.
<bean id="UNIQUEID" class="de.zib.vold.backend.WriteLogger">
<property name="logfile" value="/path/to/log/file" />
</bean>
Volatile Logic
The backends are only able to store some data, but they do not know anything about timestamps, time to live or the whole volatile logic at all. This is the purpose of the volatile logic component.
The timing information is stored in a TimeSlice object. The volatile logic is implemented in the class VolatilLogicImpl, thus each backend has to be wrapped by an object of this class.

The following entry creates a TimeSlice descriptor describing 500 time slices each of the size of 200 milliseconds.
<bean id="timesliceid" class="de.zib.vold.volatilelogic.TimeSlice">
<property name="numberOfSlices" value="500" />
<property name="timeSliceSize" value="200" />
</bean>
Having a backend with the id BACKENDID, the following entry creates a VolatileLogicImpl object with the id UNIQUEID using the backend BACKENDID to store the keys, It gets the Information about its birthdates and slice from the TimeSlice TIMESLICEID.
<bean id="UNIQUEID" class="de.zib.vold.volatilelogic.VolatileLogicImpl">
<property name="backend" ref="BACKENDID" />
<property name="timeslice" ref="TIMESLICEID" />
</bean>
Of course, an appropriate TimeSlice object and backend have to be configured somewhere else in the configuration file.
Replication Tree
This part can be skipped if replication is not needed. In principle, the replication tree is a binary tree where the leaves are VolatileDirectoryImpl objects or replicators.

A ReplicatedVolatileDirectory is assigned a VolatileDirectory as backend which will serve all read and write requests and a Replicator object which replicates all write requests. Before explaining the replicators, we define a ReplicatedVolatileDirectory. The following entry creates a ReplicatedVolatileDirectory with the unique id VOLDREPID proxying all requests to the volatile directory VOLDID and replicating all write requests to the Replicator REPID.
<bean id="VOLDREPID" class="de.zib.vold.volatilelogic.ReplicatedVolatileDirectory">
<property name="directory" ref="VOLDID" />
<property name="replicator" ref="REPID" />
</bean>
There are two different types of Replicators, namely LocalReplicator and RESTVoldReplicator. The former replicates to a VolatileDirectory object which itself can be a ReplicatedVolatileDirectory object again or a VolatileDirectoryImpl object. A RESTVoldReplicator object replicates all write requests to another VolD REST based service.
The following entry creates a LocalReplicator with the unique id REPID proxying all write requests to the volatile directory VOLDID.
<bean id="REPID" class="de.zib.vold.replication.LocalReplicator">
<property name="replica" ref="VOLDID" />
</bean>
The following entry creates a RESTVoldReplicator with the unique id REPID proxying all write requests to the VolD service reachable at the URL http://vold.i/slave/
<bean id="REPID" class="de.zib.vold.replication.RESTVoldReplicator">
<property name="baseURL" value="http://vold.i/slave/" />
</bean>
Frontends
There are two different types of frontends which can be configured independently, namely the Reaper and Frontend classes. The Reaper cares about keys exceeding their time to live and deletes them, while the Frontend cares about all requests being reentrant.

The following entry creates a Reaper with the id UNIQUEREAPERID deleting all keys older than 20000 milliseconds in the volatile directory VOLDID (either a replication or a concrete implementation).
<bean id="UNIQUEREAPERID" class="de.zib.vold.frontend.Reaper">
<property name="TTL" value="20000" />
<property name="sicedDirectory" ref="VOLDID" />
</bean>
A Frontend with the id UNIQUEFRONTENDID working on the volatile directory VOLDID is created with the following entry.
<bean id="UNIQUEFRONTENDID" class="de.zib.vold.frontend.Frontend">
<property name="slicedDirectory" ref="VOLDID" />
</bean>
User Interfaces
Last but not least, a user interface may be configured. The following entry creates a RESTController with the id MASTERCONTROLLERID proxying all requests to the Frontend MASTERFRONTENDID.
<bean id="MASTERCONTROLLERID" class="de.zib.vold.userInterface.RESTController">
<property name="frontend" ref="MASTERFRONTENDID" />
</bean>
The default for such a controller is to handle all requests. To change this behaviour, a SimpleUrlHandlerMapping may be configured with the following entry dispatching all requests from /master/* to the RestController with the id MASTERFRONTENDID.
<bean class="org.springframework.web.servlet.handler.SimpleUrlHandlerMapping">
<property name="mappings">
<props>
<prop key="/master/*">MASTERCONTROLLERID</prop>
</props>
</property>
</bean>
Of course, more than one <prop> entry can be configured. A typical setup would be to dispatch all replication queries from /slave/* to a slave controller, which itself does not replicate remote again. All other requests could be dispatched to a master controller.
Configuration Examples
Most Simple Example
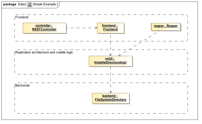
The following example sets up a VolD REST based service without a Reaper and without replication on top of the file system directory /var/spool/vold. Therefore, the directory /var/spool/vold must exist and the user running the application container has to have write permissions to that directory.

<!-- --------------- BACKEND ------------------ -->
<bean id="backend" class="de.zib.vold.backend.FileSystemDirectory">
<property name="rootPath" value="/var/spool/vold" />
<property name="enc" value="utf-8" />
</bean>
<!-- ---- REPLICATION TREE / VOLATILE LOGIC ---- -->
<bean id="voldi" class="de.zib.vold.volatilelogic.VolatileDirectoryImpl">
<property name="timeslice" ref="timeslice" />
<property name="backend" ref="backend" />
</bean>
<bean id="timeslice" class="de.zib.vold.volatilelogic.TimeSlice">
<property name="numberOfSlices" value="60" />
<property name="timeSliceSize" value="1000" />
<!-- these values are choosen arbitrarily -->
</bean>
<!-- ----- FRONTEND AND USER INTERFACE -------- -->
<bean id="reaper" class="de.zib.vold.frontend.Reaper">
<property name="TTL" value="3600000" /> <!-- one hour -->
<property name="slicedDirectory" ref="voldi" />
</bean>
<bean id="frontend" class="de.zib.vold.frontend.Frontend">
<property name="volatileDirectory" ref="voldi" />
</bean>
<bean id="controller" class="de.zib.vold.userInterface.RESTController">
<property name="frontend" ref="frontend" />
</bean>
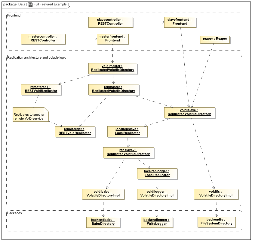
Full Featured Example
The following example sets up a VolD REST based service storing the data three times locally and replicating to another VolD service. A Reaper and two user interfaces (one for answering queries and one for acting as slave itself) will be configured additionally. There is a configuration which results in the same behaviour with a smaller replication tree, but this example tries to show all aspects.

<!-- --------------- BACKEND ------------------ -->
<bean id="backendfs" class="de.zib.vold.backend.FileSystemDirectory">
<property name="rootPath" value="/var/spool/vold/fs/" />
<property name="enc" value="utf-8" />
</bean>
<bean id="voldifs" class="de.zib.vold.volatilelogic.VolatileDirectoryImpl">
<property name="timeslice" ref="timeslice" />
<property name="backend" ref="backendfs" />
</bean>
<bean id="backendbabu" class="de.zib.vold.backend.BabuDirectory">
<property name="databaseName" value="vold" />
<property name="dir" value="/var/spool/vold/babu/" />
<property name="logDir" value="/var/spool/vold/babu/logs/" />
<property name="sync" value="ASYNC" />
<property name="enc" value="utf-8" />
</bean>
<bean id="voldibabu" class="de.zib.vold.volatilelogic.VolatileDirectoryImpl">
<property name="timeslice" ref="timeslice" />
<property name="backend" ref="backendbabu" />
</bean>
<bean id="backendlogger" class="de.zib.vold.backend.WriteLogger">
<property name="logfile" value="/var/spool/vold/write.logs" />
</bean>
<bean id="voldilogger" class="de.zib.vold.volatilelogic.VolatileDirectoryImpl">
<property name="timeslice" ref="timeslice" />
<property name="backend" ref="backendlogger" />
</bean>
<bean id="timeslice" class="de.zib.vold.volatilelogic.TimeSlice">
<property name="numberOfSlices" value="60" />
<property name="timeSliceSize" value="1000" />
</bean>
<!-- ---- REPLICATION TREE / VOLATILE LOGIC ---- -->
<!-- SLAVE TREE -->
<bean id="localreplogger" class="de.zib.vold.replication.LocalReplicator">
<property name="replica" ref="voldilogger" />
</bean>
<bean id="repslave2" class="de.zib.vold.volatilelogic.ReplicatedVolatileDirectory">
<property name="directory" ref="voldibabu" />
<property name="replicator" ref="localreplogger" />
</bean>
<bean id="localrepslave" class="de.zib.vold.replication.LocalReplicator">
<property name="replica" ref="repslave2" />
</bean>
<bean id="voldislave" class="de.zib.vold.volatilelogic.ReplicatedVolatileDirectory">
<property name="directory" ref="voldifs" />
<property name="replicator" ref="localrepslave" />
</bean>
<!-- MASTER TREE ON TOP OF SLAVE TREE -->
<bean id="remoterep2" class="de.zib.vold.replication.RESTVoldReplicator">
<property name="baseURL" value="http://vold.i/slave/" />
</bean>
<bean id="repmaster2" class="de.zib.vold.volatilelogic.ReplicatedVolatileDirectory">
<property name="directory" ref="voldislave" />
<property name="replicator" ref="remoterep2" />
</bean>
<bean id="remoterep1" class="de.zib.vold.replication.RESTVoldReplicator">
<property name="baseURL" value="http://vold.i2/slave/" />
</bean>
<bean id="voldimaster" class="de.zib.vold.volatilelogic.ReplicatedVolatileDirectory">
<property name="directory" ref="repmaster2" />
<property name="replicator" ref="remoterep1" />
</bean>
<!-- ----- FRONTEND AND USER INTERFACE -------- -->
<bean id="reaper" class="de.zib.vold.frontend.Reaper">
<property name="TTL" value="3600000" /> <!-- one hour -->
<property name="slicedDirectory" ref="voldislave" />
</bean>
<bean id="masterfrontend" class="de.zib.vold.frontend.Frontend">
<property name="volatileDirectory" ref="voldimaster" />
</bean>
<bean id="mastercontroller" class="de.zib.vold.userInterface.RESTController">
<property name="frontend" ref="masterfrontend" />
</bean>
<bean id="slavefrontend" class="de.zib.vold.frontend.Frontend">
<property name="volatileDirectory" ref="voldislave" />
</bean>
<bean id="slavecontroller" class="de.zib.vold.userInterface.RESTController">
<property name="frontend" ref="slavefrontend" />
</bean>
<bean class="org.springframework.web.servlet.handler.SimpleUrlHandlerMapping">
<property name="mappings">
<props>
<prop key="/*">mastercontroller</prop>
<prop key="/slave/*">slavecontroller</prop>
</props>
</property>
</bean>
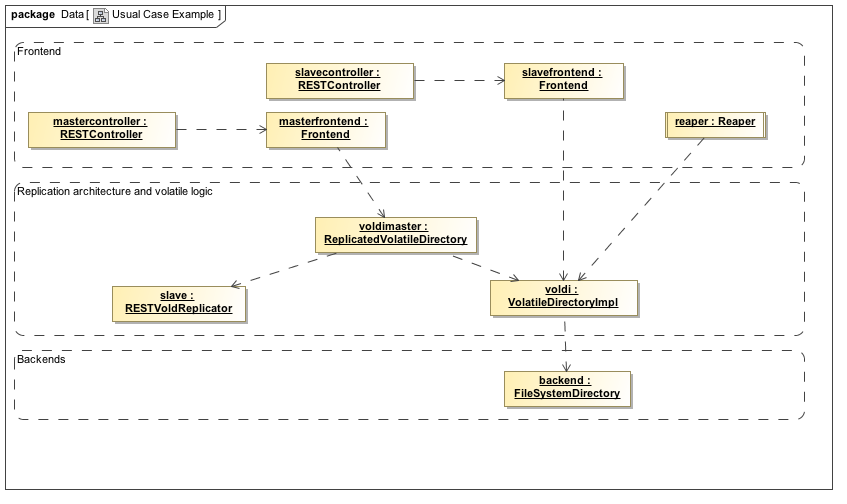
Usual Case Example
The following configuration example sets up a replicated VolD (to the slave http://vold.i/slave) and acts as slave itself, too. The data will be written into a file system directory on the local disk.

<!-- --------------- BACKEND ------------------ -->
<bean id="backend" class="de.zib.vold.backend.FileSystemDirectory">
<property name="rootPath" value="/var/spool/vold" />
<property name="enc" value="utf-8" />
</bean>
<!-- ---- REPLICATION TREE / VOLATILE LOGIC ---- -->
<bean id="timeslice" class="de.zib.vold.volatilelogic.TimeSlice">
<property name="numberOfSlices" value="60" />
<property name="timeSliceSize" value="1000" />
</bean>
<bean id="voldi" class="de.zib.vold.volatilelogic.VolatileDirectoryImpl">
<property name="timeslice" ref="timeslice" />
<property name="backend" ref="backend" />
</bean>
<bean id="slave" class="de.zib.vold.replication.RESTVoldReplicator">
<property name="baseURL" value="http://vold.i/slave" />
</bean>
<bean id="voldimaster" class="de.zib.vold.volatilelogic.ReplicatedVolatileDirectory">
<property name="directory" ref="voldi" />
<property name="replicator" ref="slave" />
</bean>
<!-- ----- FRONTEND AND USER INTERFACE -------- -->
<bean id="reaper" class="de.zib.vold.frontend.Reaper">
<property name="TTL" value="3600000" /> <!-- one hour -->
<property name="slicedDirectory" ref="voldi" />
</bean>
<bean id="masterfrontend" class="de.zib.vold.frontend.Frontend">
<property name="volatileDirectory" ref="voldimaster" />
</bean>
<bean id="mastercontroller" class="de.zib.vold.userInterface.RESTController">
<property name="frontend" ref="masterfrontend" />
</bean>
<bean id="slavefrontend" class="de.zib.vold.frontend.Frontend">
<property name="volatileDirectory" ref="voldi" />
</bean>
<bean id="slavecontroller" class="de.zib.vold.userInterface.RESTController">
<property name="frontend" ref="slavefrontend" />
</bean>
<bean class="org.springframework.web.servlet.handler.SimpleUrlHandlerMapping">
<property name="mappings">
<props>
<prop key="/*">mastercontroller</prop>
<prop key="/slave/*">slavecontroller</prop>
</props>
</property>
</bean>
